Security
recursion
在 /etc/bind/named.conf.options 裡面加入一行
recursion no;
AXFR 限制
在 /etc/bind/named.conf.options 裡面加入一行
allow-transfer { none; };
在 sub.muller.nctucs.net 這個 zone 內加入允許傳輸的 IP:
allow-transfer { 35.229.252.239; 140.113.235.151; 140.113.235.131;};
SSHFP
在 terminal 生成 key
| |
然後把這些 records 丟到各個 view 內的 zone file 裡面
DNSSEC
生成 DNS Key
先生成 KSK(Key Signing Key) 和 ZSK(Zone Signing Key),我生成在 /var/cache/bind/key/ 下面,方便管理
KSK:(/var/cache/bind/key/ksk/)
| |
- Ksub.muller.nctucs.net.+008+30271.key
- Ksub.muller.nctucs.net.+008+30271.private
ZSK:(/var/cache/bind/key/zsk/)
| |
- Ksub.muller.nctucs.net.+008+00738.key
- Ksub.muller.nctucs.net.+008+00738.private
Include Key
為了備份一下還沒有加入 DNSSEC 的 zone file,所以我複製原本的 zone file 並在每個檔案後加入 .dnssec 區別
之後在改過名的 zone file 中 include 剛剛生成好的 key
$INCLUDE /var/cache/bind/key/ksk/Ksub.muller.nctucs.net.+008+30271.key KSK
$INCLUDE /var/cache/bind/key/zsk/Ksub.muller.nctucs.net.+008+00738.key ZSK
記得 KSK 和 ZSK 的位置要打對
簽署 Zone file
| |
-k 後面接上 KSK,ZSK 則不用
可以寫一個 SHELL script,方便以後更新 DNS Server 時重新簽署,如下:
| |
更新 Zone file
簽署完域名後會發現資料夾多了幾個檔案:
- db.sub.muller.nctucs.net.dnssec.signed
- db.sub.muller.nctucs.net.internal-bsd.dnssec.signed
- db.sub.muller.nctucs.net.internal-linux.dnssec.signed
這些就是簽署完後的 Zone file,我們要回去 named.conf.local 改變 file 來指到到這些簽署完的檔案:
zone "sub.muller.nctucs.net" IN {
type master;
file "zone/db.sub.muller.nctucs.net.dnssec.signed";
allow-transfer { 35.229.252.239; 140.113.235.151; 140.113.235.131;};
notify yes;
};
開啟 DNSSEC
在 named.conf.options 加入下面幾行設置
dnssec-enable yes;
dnssec-validation yes;
dnssec-lookaside auto;
建立信任鏈
因為你的 public key 已經被上層紀錄了,所以當解析器查詢 abc.com.tw 的時候,會透過 com.tw 去查詢 abc.com.tw 的 DS 紀錄,並跟 abc.com.tw 取得 DNSKEY 做 hash, 兩個一比對就知道了。
詳細可參考:DNSSEC 入門介紹
剛剛我們簽署域名的時候加了一個參數 -g,這個參數會生成簽署的 Zone 的 DS record 檔案,我的叫做 dsset-sub.muller.nctucs.net.
把檔案的內容丟到上層域名,也就是 muller.nctucs.net,如此就可以建立信任鏈了
sub.muller.nctucs.net. IN DS 30271 8 1 C4992664A311C5042D345D59963637CCF936993A
sub.muller.nctucs.net. IN DS 30271 8 2 EF3872D4D16B1E5DF6624B8ABF60A7279C08C09B5CD3E6D0A18F2689 99A54C80
如果簽署域名的時候沒有加 -g 這個參數,也能用
| |
這行指令生成 DS record
測試
SSHFP
| |
有 Matching 代表設定成功了
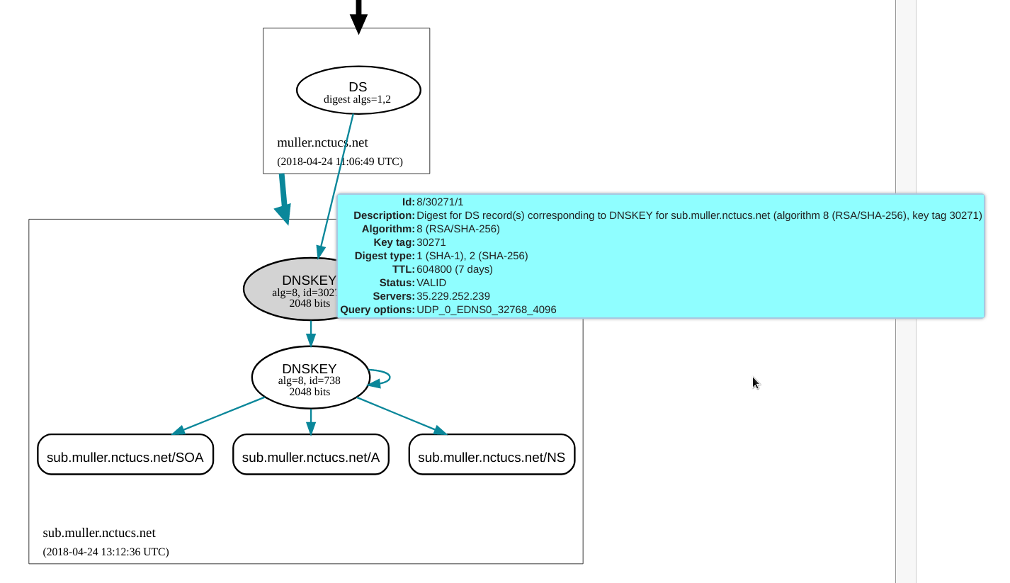
DNSviz

檢查信任鏈,如果狀態是 Security 且沒有 error,代表設定成功了 (可能需要花一段時間才會更新)
問題與解決方案
DNSSEC 一直設定不成功
檢查一下幾個問題:
- 有沒有為簽署的域名加一個 A record
- 我有被這個問題雷到,就是沒有為當前的 zone 設 A record:"@ IN A 35.229.184.206",設完之後就好了
- Key 有沒有對好
- Zone file 的序號有沒有增加
- 好像也被這個雷很多次,總之有改 slave 的東西就加一下序號吧
總結
作業的需求都完成了,整理一下我們檔案的架構:
/
└───var/cache/bind/
│ │
│ └───zone
│ │ │ db.kaiiiz.nctucs.net
│ │ │ db.35.229.184
│ │ │ db.sub.muller.nctucs.net.dnssec.signed
│ │ │ db.sub.muller.nctucs.net.internal-linux.dnssec.signed
│ │ │ db.sub.muller.nctucs.net.internal-bsd.dnssec.signed
│ │
│ └───slaves
│ │ │ db.sub.kaiiiz.nctucs.net
│ │ │ db.sub.kaiiiz.nctucs.net.linux
│ │ │ db.sub.kaiiiz.nctucs.net.bsd
│ │
│ └───key
│ └───KSK
│ │ │ Ksub.muller.nctucs.net.+008+30271.key
│ │ │ Ksub.muller.nctucs.net.+008+30271.private
│ │
│ └───ZSK
│ │ Ksub.muller.nctucs.net.+008+00738.key
│ │ Ksub.muller.nctucs.net.+008+00738.private
│
└───etc/bind/
│ named.conf
│ named.conf.local
│ named.conf.logging
│ named.conf.options
│ named.conf.default-zones